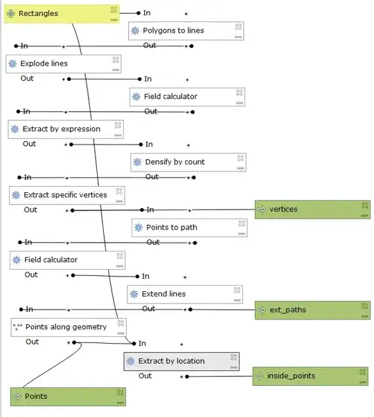
I'm trying to solve a spatial problem in QGIS. I have a set of polygons which I would like to add points along the centre line of each polygon. These points should be placed at 3 metres between each other. I've used different tools such as 'Points along geometry' or a plugin called 'QChainage' but the result is what you see on the picture below.
Could you help me with this?
Either using a tool/plugin in QGIS or a script in python that I can save anywhere.



Points along geometryshould do exactly what you want. It shouldn't add points at the vertices, and it shouldn't be placing points more frequently than the specified interval. Something strange is going wrong with that tool. Can you update your question with information about the settings you used in thepoints along geometrytool? – csk Apr 03 '19 at 22:18